Target Information
Target General Information | Top | |||||
---|---|---|---|---|---|---|
Target ID |
T23797
(Former ID: TTDI02101)
|
|||||
Target Name |
Interleukin-33 (IL33)
|
|||||
Synonyms |
Nuclear factor from high endothelial venules; NFHEV; NF-HEV; Interleukin1 family member 11; Interleukin-1 family member 11; IL1F11; IL-33; IL-1F11; C9orf26
Click to Show/Hide
|
|||||
Gene Name |
IL33
|
|||||
Target Type |
Clinical trial target
|
[1] | ||||
Disease | [+] 2 Target-related Diseases | + | ||||
1 | Chronic obstructive pulmonary disease [ICD-11: CA22] | |||||
2 | Respiratory failure ICD-11: CB41 | |||||
Function |
Involved in the maturation of Th2 cells inducing the secretion of T-helper type 2-associated cytokines. Also involved in activation of mast cells, basophils, eosinophils and natural killer cells. Acts as a chemoattractant for Th2 cells, and may function as an "alarmin", that amplifies immune responses during tissue injury. Cytokine that binds to and signals through the IL1RL1/ST2 receptor which in turn activates NF-kappa-B and MAPK signaling pathways in target cells.
Click to Show/Hide
|
|||||
BioChemical Class |
Cytokine: interleukin
|
|||||
UniProt ID | ||||||
Sequence |
MKPKMKYSTNKISTAKWKNTASKALCFKLGKSQQKAKEVCPMYFMKLRSGLMIKKEACYF
RRETTKRPSLKTGRKHKRHLVLAACQQQSTVECFAFGISGVQKYTRALHDSSITGISPIT EYLASLSTYNDQSITFALEDESYEIYVEDLKKDEKKDKVLLSYYESQHPSNESGDGVDGK MLMVTLSPTKDFWLHANNKEHSVELHKCEKPLPDQAFFVLHNMHSNCVSFECKTDPGVFI GVKDNHLALIKVDSSENLCTENILFKLSET Click to Show/Hide
|
|||||
3D Structure | Click to Show 3D Structure of This Target | AlphaFold | ||||
HIT2.0 ID | T03TJ0 |
Drugs and Modes of Action | Top | |||||
---|---|---|---|---|---|---|
Clinical Trial Drug(s) | [+] 6 Clinical Trial Drugs | + | ||||
1 | Itepekimab | Drug Info | Phase 3 | Chronic obstructive pulmonary disease | [2] | |
2 | MEDI3506 | Drug Info | Phase 3 | Chronic obstructive pulmonary disease | [3] | |
3 | SAR440340 | Drug Info | Phase 3 | Chronic obstructive pulmonary disease | [2] | |
4 | Tozorakimab | Drug Info | Phase 3 | Chronic obstructive pulmonary disease | [3] | |
5 | AMG 282 | Drug Info | Phase 1 | Asthma | [4] | |
6 | PF-07264660 | Drug Info | Phase 1 | Atopic dermatitis | [5] | |
Mode of Action | [+] 1 Modes of Action | + | ||||
Inhibitor | [+] 1 Inhibitor drugs | + | ||||
1 | Tozorakimab | Drug Info | [7] |
Cell-based Target Expression Variations | Top | |||||
---|---|---|---|---|---|---|
Cell-based Target Expression Variations |
Different Human System Profiles of Target | Top |
---|---|
Human Similarity Proteins
of target is determined by comparing the sequence similarity of all human proteins with the target based on BLAST. The similarity proteins for a target are defined as the proteins with E-value < 0.005 and outside the protein families of the target.
A target that has fewer human similarity proteins outside its family is commonly regarded to possess a greater capacity to avoid undesired interactions and thus increase the possibility of finding successful drugs
(Brief Bioinform, 21: 649-662, 2020).
Human Tissue Distribution
of target is determined from a proteomics study that quantified more than 12,000 genes across 32 normal human tissues. Tissue Specificity (TS) score was used to define the enrichment of target across tissues.
The distribution of targets among different tissues or organs need to be taken into consideration when assessing the target druggability, as it is generally accepted that the wider the target distribution, the greater the concern over potential adverse effects
(Nat Rev Drug Discov, 20: 64-81, 2021).
Human Pathway Affiliation
of target is determined by the life-essential pathways provided on KEGG database. The target-affiliated pathways were defined based on the following two criteria (a) the pathways of the studied target should be life-essential for both healthy individuals and patients, and (b) the studied target should occupy an upstream position in the pathways and therefore had the ability to regulate biological function.
Targets involved in a fewer pathways have greater likelihood to be successfully developed, while those associated with more human pathways increase the chance of undesirable interferences with other human processes
(Pharmacol Rev, 58: 259-279, 2006).
Biological Network Descriptors
of target is determined based on a human protein-protein interactions (PPI) network consisting of 9,309 proteins and 52,713 PPIs, which were with a high confidence score of ≥ 0.95 collected from STRING database.
The network properties of targets based on protein-protein interactions (PPIs) have been widely adopted for the assessment of target’s druggability. Proteins with high node degree tend to have a high impact on network function through multiple interactions, while proteins with high betweenness centrality are regarded to be central for communication in interaction networks and regulate the flow of signaling information
(Front Pharmacol, 9, 1245, 2018;
Curr Opin Struct Biol. 44:134-142, 2017).
Human Similarity Proteins
Human Tissue Distribution
Human Pathway Affiliation
Biological Network Descriptors
|
There is no similarity protein (E value < 0.005) for this target
|
Note:
If a protein has TS (tissue specficity) scores at least in one tissue >= 2.5, this protein is called tissue-enriched (including tissue-enriched-but-not-specific and tissue-specific). In the plots, the vertical lines are at thresholds 2.5 and 4.
|
KEGG Pathway | Pathway ID | Affiliated Target | Pathway Map |
---|---|---|---|
Cytokine-cytokine receptor interaction | hsa04060 | Affiliated Target |
![]() |
Class: Environmental Information Processing => Signaling molecules and interaction | Pathway Hierarchy | ||
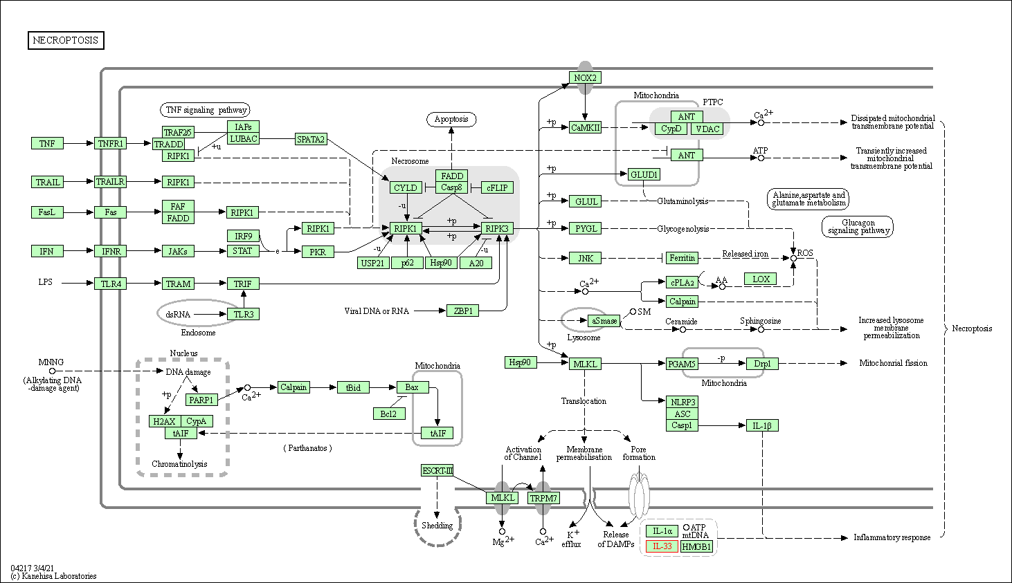
Necroptosis | hsa04217 | Affiliated Target |
![]() |
Class: Cellular Processes => Cell growth and death | Pathway Hierarchy | ||
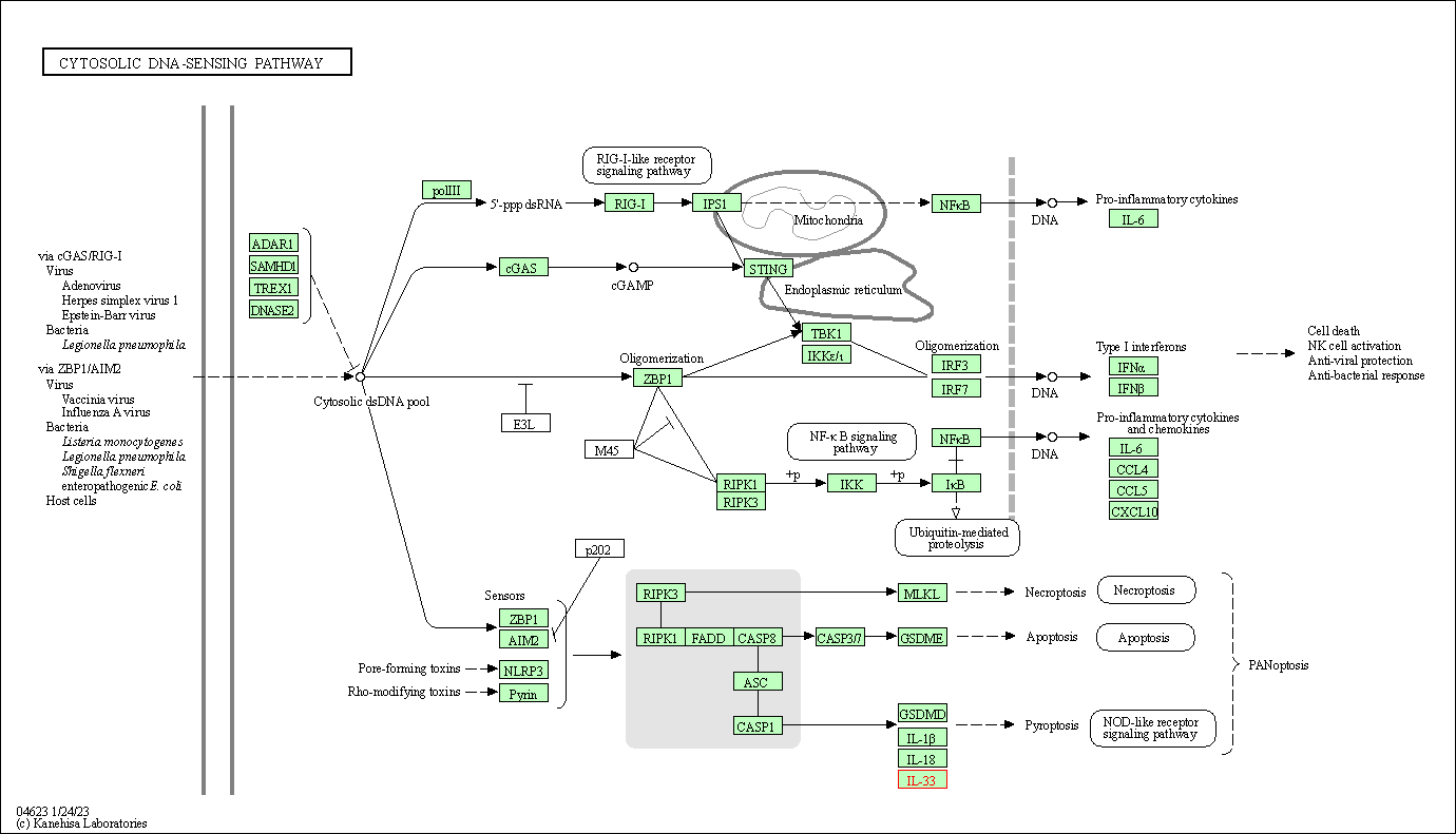
Cytosolic DNA-sensing pathway | hsa04623 | Affiliated Target |
![]() |
Class: Organismal Systems => Immune system | Pathway Hierarchy |
Degree | 4 | Degree centrality | 4.30E-04 | Betweenness centrality | 2.12E-04 |
---|---|---|---|---|---|
Closeness centrality | 2.01E-01 | Radiality | 1.35E+01 | Clustering coefficient | 0.00E+00 |
Neighborhood connectivity | 1.83E+01 | Topological coefficient | 2.54E-01 | Eccentricity | 12 |
Download | Click to Download the Full PPI Network of This Target | ||||
Target Profiles in Patients | Top | |||||
---|---|---|---|---|---|---|
Target Expression Profile (TEP) |
Target Affiliated Biological Pathways | Top | |||||
---|---|---|---|---|---|---|
KEGG Pathway | [+] 2 KEGG Pathways | + | ||||
1 | Cytosolic DNA-sensing pathway | |||||
2 | Influenza A |
References | Top | |||||
---|---|---|---|---|---|---|
REF 1 | Clinical pipeline report, company report or official report of Amgen. | |||||
REF 2 | ClinicalTrials.gov (NCT04701983) Randomized, Double-blind, Placebo-controlled, Parallel Group Phase 3 Study to Evaluate the Efficacy, Safety, and Tolerability of SAR440340/REGN3500/Itepekimab (Anti-IL-33 mAb) in Patients With Moderate-to-severe Chronic Obstructive Pulmonary Disease (COPD). U.S.National Institutes of Health. | |||||
REF 3 | ClinicalTrials.gov (NCT05742802) A Phase III, Multicentre, Randomised, Double-blind, Chronic-dosing, Parallel-group, Placebo-controlled Extension Study to Evaluate the Long-term Efficacy and Safety of Tozorakimab (MEDI3506) in Participants With Chronic Obstructive Pulmonary Disease (COPD) With a History of Exacerbations. U.S.National Institutes of Health. | |||||
REF 4 | ClinicalTrials.gov (NCT02170337) A Study to Evaluate the Safety, Tolerability, Pharmacokinetics, and Pharmacodynamics of AMG 282 in Healthy Subjects and Subjects With Chronic Rhinosinusitis With Nasal Polyps. U.S. National Institutes of Health. | |||||
REF 5 | ClinicalTrials.gov (NCT05496738) A PHASE 1, RANDOMIZED, DOUBLE-BLIND, SPONSOR-OPEN, PLACEBO-CONTROLLED, DOSE-ESCALATING STUDY TO EVALUATE THE SAFETY, TOLERABILITY, PHARMACOKINETICS, AND PHARMACODYNAMICS OF SINGLE AND MULTIPLE INTRAVENOUS AND SUBCUTANEOUS DOSES OF PF-07264660 IN HEALTHY PARTICIPANTS. U.S.National Institutes of Health. | |||||
REF 6 | Efficacy and Safety of Itepekimab in Patients with Moderate-to-Severe Asthma. N Engl J Med. 2021 Oct 28;385(18):1656-1668. | |||||
REF 7 | ACCORD: A Multicentre, Seamless, Phase 2 Adaptive Randomisation Platform Study to Assess the Efficacy and Safety of Multiple Candidate Agents for the Treatment of COVID-19 in Hospitalised Patients: A structured summary of a study protocol for a randomised controlled trial. Trials. 2020 Jul 31;21(1):691. | |||||
REF 8 | Clinical pipeline report, company report or official report of Pfizer |
If You Find Any Error in Data or Bug in Web Service, Please Kindly Report It to Dr. Zhou and Dr. Zhang.